Mix Shader Node 와 Mix Node에 대해 알아보겠습니다.
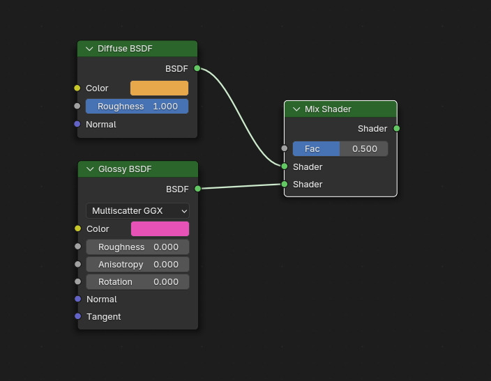
BSDF 두개 위를 Ctrl + Shift + RMB(마우스 우버튼 클릭)드래그를 하면, 그림과 같이 녹색 선이 나타나고,

두 Shader 를 연결 시킨, Mix Shader가 만들어 집니다. 두 Shader 의 output 을 연결시킨 Mix Shader입니다.

이번에는 Texture 두개 위를 역시 Ctrl + Shift + RMB 드래그를 해주면,

이번에는 Mix Node가 만들어집니다.(믹스 쉐이더가 아닙니다.) 그러나 축소된 (Hide된) 모습의 Node로 만들어 집니다. 앞의 꺾쇠를 클릭하거나, 또는 단축키 H키를 클릭합니다.

축소된(Hide된) Mix 노드가 원래 모습의 노드로 보여집니다. 만들어 질때 축소되지 않고, 기본 노드 상태로 보고 싶을 경우에는 Preference 에서 설정합니다.

Preference의 Addons에 Node Wrangler에서 Preference / Hide Mix nodes 가 Non-Shader라고 기본 세팅이 되어 있습니다.

이것을 Never로 바꿔줍니다.

그러면 다시 Ctrl+Shift + RMB 드래그를 해주면, Hide 되지 않은 상태의 노드로 만들어 집니다.

Mix 노드는 Data Type 이 Float, Vector, Color 가 있습니다.
: Float(실수형), Vector(벡터형: 3차원, 3개의 값), Color (RGB, 3개 값)

Mix노드 에서 Data Type 을 바꾸면 모습이 이렇게 바뀝니다.

그 중에 Data Type을 Color로 하면, 2개의 값을 Mix를 하는데, 포토샵 처럼 Blend 모드를 바꿀수 있습니다. A값에 이미지 가 들어가고, B 값의 색이 Mix가 됩니다.

B의 값, Pink의 영향을 받아서, 이미지가 분홍빛을 띄게 됩니다.

이 Blend 모드는 포토샵처럼 여러가지 모드가 있습니다.

blend모드를 Subtract (빼기)를 하면, B값, 현재 핑크, 붉은 값을 빼겠다는 것입니다.

그리면, 이미지에서 붉은 기운이 Subtract 가 됩니다.

🏆 국비지원! 수강료 무료!💸💸💸
👉 Blender로 나도 제페토크리에이터!수강신청 https://litt.ly/solongos
☕제페토 카페 https://cafe.naver.com/zepeto3d
#블렌더 #블렌더툴 #blender #blender3d #블렌더강의 #zepeto #제페토 #국비지원 #부업 #부수익 #3d강의
'3D > Blender3D' 카테고리의 다른 글
| Blender: Normal Image, Color Space. (11) | 2024.11.08 |
|---|---|
| Blender: Image Color 와 Viewport 의 Color가 다른 이유 (10) | 2024.11.07 |
| Blender: Backup files (10) | 2024.11.05 |
| Blender 4.2: Eevee, Bloom 효과 (13) | 2024.11.04 |
| Blender: Asset Library Setting (7) | 2024.11.01 |