Building Brick Walls [1]에서 이어집니다.
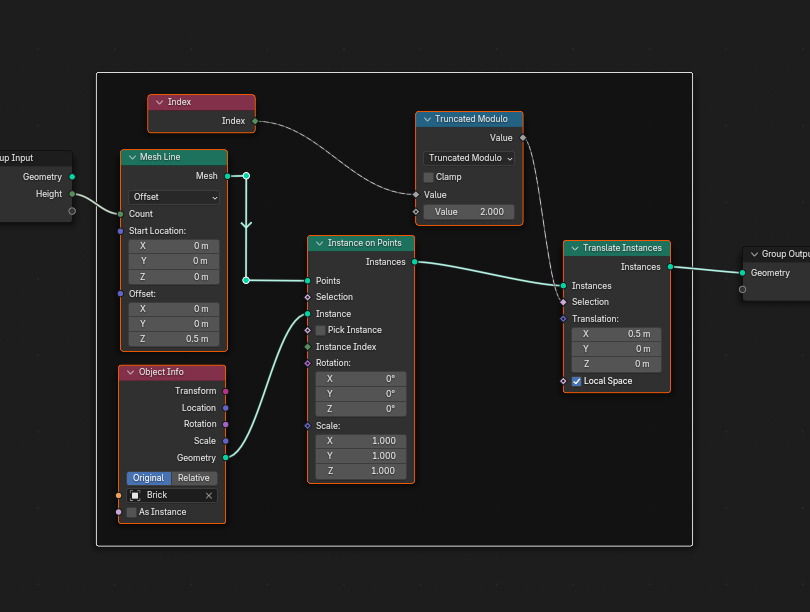
Mesh Line에 Brick이 Index 로 확인해 봅니다. Math노드 Compare를 이용해서 Value의 값을 입력하면,
Index 에 해당하는 Brick을 볼 수 있습니다.

SpreadSheet에서 Instances , Position Z에서 0 입니다.

Value 4를 입력하면, Index 4번에 해당되는 Brick이 보이겠습니다.

Z축으로 0.5씩 증가되므로, 4번은 Z축, 2 이렇게 확인할 수 있습니다.

다음은 벽돌 벽 은 지그재그로 쌓여 있습니다.
소스 Brick을 그런 위치로 배치하려면, Index값의 홀수에 해당 하는 Index 를 Translate Instances 노드
X값을 0.5 이동 시킵니다. (홀수는 2로 나눠서 나머지가 1 인 수 입니다. Modulo노드가 나머지를 구하는 노드. 그래서 1은 True이므로, 홀수가 0.5 만큼 이동)

Index 의 홀수들이 0.5만큼 이동했습니다.

이렇게 지그재그

다음은 Wall의 높이를 입력할 수 있도록 Group Input에 Count를 연결하고,

여기서 입력하면,

벽돌 벽의 높이가 벽돌 갯수 만틈 높아집니다.

Count의 이름을 Height로 변경해 줍니다.


여기까지 Brick 소스를 Curve의 Point에 배치하고, 높이 설정까지의 Geometry Nodes입니다.
알기좋게 구분하기 위해서 Frame을 사용해봅니다. Frame에 넣고 싶은 노드를 선택하고,
Join in New Frame (RMB)

Frame이 등장. 이 Frame은 그 안에 있는 노드들이 모두 같이 움직임.

이름을 설정해줄수 있고...

Instance Brick으로..

이름 등장..

이것을 Curve의 길이에 따라 배치하기 위해서 Instance on Points로 Instance로 들어 옵니다.

Curve의 Point에 배치 됩니다.

🏆 국비지원! 수강료 무료!💸💸💸
👉 Blender로 나도 제페토크리에이터!수강신청 https://litt.ly/solongos
☕제페토 카페 https://cafe.naver.com/zepeto3d
#블렌더 #블렌더툴 #blender #blender3d #블렌더강의 #zepeto #제페토 #국비지원 #부업 #부수익 #3d강의
'3D > Blender3D' 카테고리의 다른 글
| Blender: Building Brick Walls[4] (4) | 2025.03.21 |
|---|---|
| Blender: Building Brick Walls [3] (4) | 2025.03.20 |
| Blender: Building Brick Walls [1] (4) | 2025.03.18 |
| Blender: Curve Knot [3] (2) | 2025.03.17 |
| Blender: Curve Knot [2] (4) | 2025.03.14 |