Blender Geometry Nodes로 벽돌 벽 만들기 Building brick walls 1 입니다.
벽 만들기의 소스가 될 벽돌을 만듭니다. 계산하기 좋게, X:1, Y:0.5, Z:0.5 로 합니다.

벽돌 비슷하게 Bevel을 적용해주고,

Shade Smooth도..

Transform의 현 상태입니다. Scale도 1,1,1로 맞춰 줍니다.

그리고 Walls이 될 Curve , Bezier Curve를 그냥 생성 시키고.,

Geo Nodes를 적용,

에디트 모드로 베지어 커브를 보면, Point가 보입니다. 이 Point에

Instance on Points노드에 Brick 소스를 Object Into로 Instance로 불러 들이면,

Point, Curve Vertex에 Brick이 배치됩니다.

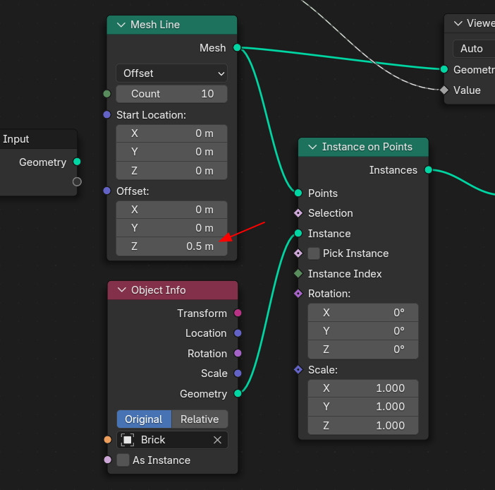
Curve Vertex에 붙어 있는 Brick에 높이로 배열하기 위해서 Mesh Line 노드를 불러서 Point 위치에 연결합니다.

Mesh Line 의 Count 10 으로 10개가 배치됩니다.

Mesh Line을 확인해 보면,

이런 Mesh 성격의 Line입니다.

Mesh Line의 Index를 확인해 보면,

0에서 9까지 10개의 Vertex들이 있습니다. 이 위치에 Brick이 배치됩니다.


Mesh Line의 Z축의 간격을 1에서 0.5로 줄이면,

촘촘하게 배치됩니다. (Brick소스의 크기 설정을 배치하게 좋도록 설정한 이유.)

그 다음, Instance on Points 의 뒤로, 인스턴스 이동, Translate Instances노드를 연결해서 X축으로 0.5만큼 이동시키면,

0.5 이동!

Spread Sheet에서 Instance에서 확인하면, Position 값이 0.5로 이동 확인할 수 있습니다.
(Z축으로 0.5씩 차곡히 쌓여 있습니다.)

🏆 국비지원! 수강료 무료!💸💸💸
👉 Blender로 나도 제페토크리에이터!수강신청 https://litt.ly/solongos
☕제페토 카페 https://cafe.naver.com/zepeto3d
#블렌더 #블렌더툴 #blender #blender3d #블렌더강의 #zepeto #제페토 #국비지원 #부업 #부수익 #3d강의
'3D > Blender3D' 카테고리의 다른 글
| Blender: Building Brick Walls [3] (4) | 2025.03.20 |
|---|---|
| Blender: Building Brick Walls [2] (3) | 2025.03.19 |
| Blender: Curve Knot [3] (2) | 2025.03.17 |
| Blender: Curve Knot [2] (4) | 2025.03.14 |
| Blender: Curve Knot [1] (1) | 2025.03.13 |