Instance로 나무를 만들기
Instance 소스를 준비합니다. (줄기, 가지를 준비합니다.)

Distribute Points on Faces노드를 생성하면,

Face에 Point가 분산 배치 됩니다.

추가로 가지 비슷한것을 준비합니다. 오른쪽 오브젝트.

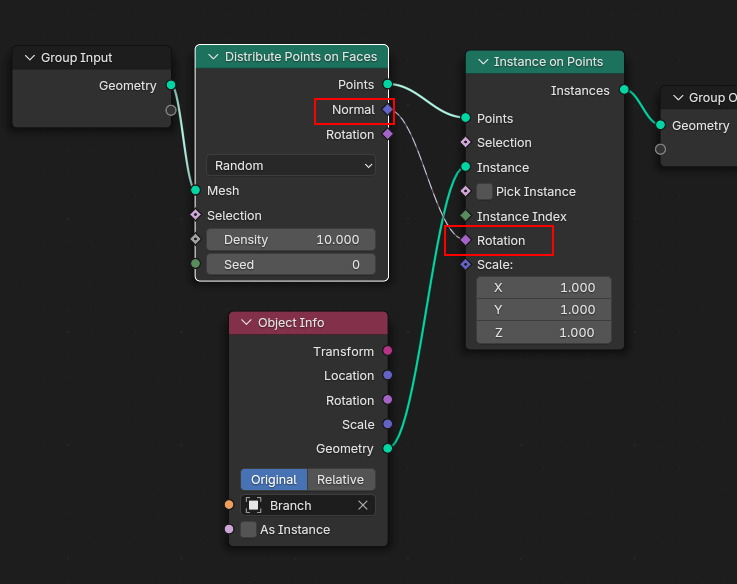
Instance on Points로 Point input 에 Instance 소스로, Object Info 노드를 연결시키고, 오브젝트를 스포이드나 리스트에서 선택할 수 있습니다.

Face Normal 방향으로 인스턴스 오브젝트 소스의 Rotation 으로 설정하면,

위의 노드의 결과가 이렇게 나오는 경우가 있는데, 이것은 Instance 소스 오브젝트의 Pivot 위치 때문입니다.

Instance 소스의 Pivot을 변경하면, Instance도 바로 변경됩니다. Normal 각도는 Face의 90도 이기때문에 너무 일정합니다.

랜덤한 각도값을 원하면, Random Value 노드를 생성해서 연결합니다.

기본값 최소값Min의 0, 최대값 Max 1의 결과는 이렇게 됩니다.

최소값을 -1으로 설정하면,

-1 에서 1까지 랜덤한 값이 적용됩니다.

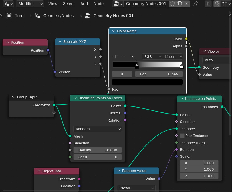
나무 줄기 부분에서 가지가 있어야 할 부분을 지정합니다. 현재는 나무 전체에 가지에 분배되어 있습니다.
Position노드를 생성하고, 축을니누고(Separate XYZ)에서 Z축만 확인합니다.

Viewer로 보면 이렇게 보입니다.

역시 줄기의 Pivot을 아래로, 뿌리 부분으로 옮깁니다.

그 뒤로, Color Ramp를 생성해서 연결시킵니다.

Ramp로 적절히 조절합니다. 즉 검은 부분은 가지가 배제 됩니다.

이 Ramp를 Density로 연결합니다.

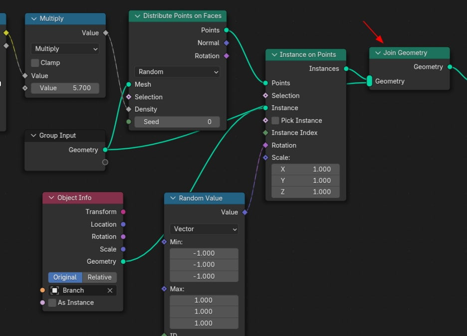
기본값은 Density가 약합니다.

그래서 곱해줍니다. Multiply

Density가 증가했습니다.

줄기 오브젝트와 가지 오브젝트를 Join을 합니다.

Join Geometry 를 한 결합니다.

🏆 국비지원! 수강료 무료!💸💸💸
👉 Blender로 나도 제페토크리에이터!수강신청 https://litt.ly/solongos
☕제페토 카페 https://cafe.naver.com/zepeto3d
#블렌더 #블렌더툴 #blender #blender3d #블렌더강의 #zepeto #제페토 #국비지원 #부업 #부수익 #3d강의
'3D > Blender3D' 카테고리의 다른 글
| Blender: Instance [5] (2) | 2024.12.12 |
|---|---|
| Blender: Instance [4] (4) | 2024.12.11 |
| Blender: Instance [2] (2) | 2024.12.09 |
| Blender: Instance [1] (1) | 2024.12.06 |
| Blender: Geo Nodes - Connections[3] (3) | 2024.12.05 |