blender Instance[3] 에 이어진 글입니다.
현재의 노드연결 중, Color Ramp는 0과 1값으로 조절되는데

오브젝트의 크기가 0에서 1을 벗어나게 되면 값 조절이 안됩니다.

0의 값이 증가해도,

변화가 없습니다. 이것은

이렇게 축소를 해야만이 영향 받는 것을 확인 할 수 있습니다.

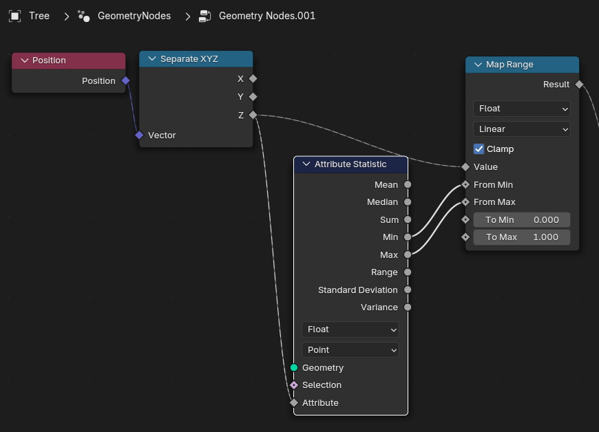
Map Range노드를 Separate XYZ에서 나온 값을 받고,

Attribute Statistic 노드를 이용합니다. Attribute를 받아 들이고, Min 과 Max를 출력합니다.

이렇게 연결 되었습니다.

그런데 결과가 없는 이유는,

Geometry를 연결해 줍니다.

연결한 Geometry 를 바탕으로, Min, Max가 재 설정됩니다. 이제 가지가 보입니다.

이제 Color Ramp 조절해 봅니다. 화이트를 증가해봅니다.

영역이 증가했습니다.

0값이 증가하면,

줄기 끝 부분까지 영향을 줍니다.

🏆 국비지원! 수강료 무료!💸💸💸
👉 Blender로 나도 제페토크리에이터!수강신청 https://litt.ly/solongos
☕제페토 카페 https://cafe.naver.com/zepeto3d
#블렌더 #블렌더툴 #blender #blender3d #블렌더강의 #zepeto #제페토 #국비지원 #부업 #부수익 #3d강의
'3D > Blender3D' 카테고리의 다른 글
| Blender: Instance[6] (1) | 2024.12.13 |
|---|---|
| Blender: Instance [5] (2) | 2024.12.12 |
| Blender: Instance[3] (2) | 2024.12.10 |
| Blender: Instance [2] (2) | 2024.12.09 |
| Blender: Instance [1] (1) | 2024.12.06 |