Instance[8] 에 이어집니다.

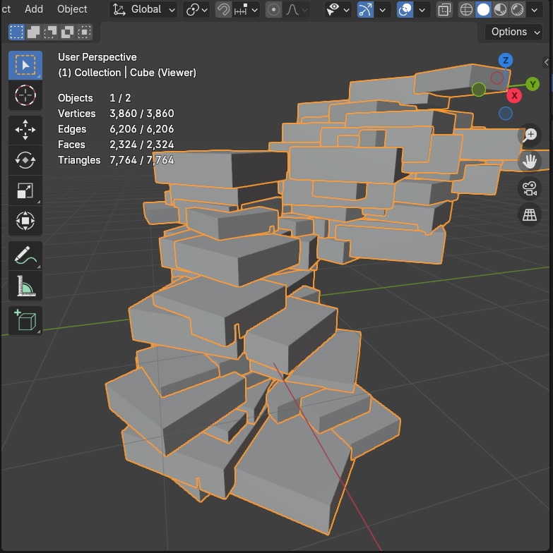
Instance on Points의 이 모습이 위의 이미지의 메쉬가 됩니다.
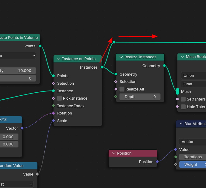
만약 수정을 하거나, 다른 메쉬에 이 Geometry 노드를 적용할 때에, 처음부터 결과를 보면서 하기에는
PC가 많은 계산을 해야 하므로, 부하가 걸립니다. 그래서, 대략적인 모습을 볼때는 아래와 같이 해서, 구상을 하고, 결과를 보여주는 스위치를 달면 좋겠습니다. 값 입력까지 해주면 더 좋겠구요.

이 모디파이어에 스위치와 값 입력을 Input으로 달도록 하겠습니다.

그러려면, Switch라는 노드를 생성해서, 기본으로 연결하고, Switch가 Off, 즉, False에 연결하고,

Instance on Points의 결과 값을 Switch에 연결합니다.

이것을 Switch가 On, 즉, True에 연결합니다.

그리고 Group Input이 멀리 있어서, 중간으로 가져가면 보기가 안좋으므로, 하나 복사를 해서,

중간으로 가져가서, Switch에 Switch로 연결하고, (이름은 바꿀수 있음)

그러면, Modifier에 Switch가 나타납니다.

Switch가 On일때, Cube들이 보이고, Off일때, 결과물이 보입니다.

추가로, Distribute Points in Volume의 Density값과 Seed를 입력할 수 있도록 연결합니다.

그러면, Modifier에 입력할 수 있도록 등장합니다.

Density와 Seed를 변경하면 결과값도 바뀝니다.

Switch를 끄면 결과물로 보여집니다.

🏆 국비지원! 수강료 무료!💸💸💸
👉 Blender로 나도 제페토크리에이터!수강신청 https://litt.ly/solongos
☕제페토 카페 https://cafe.naver.com/zepeto3d
#블렌더 #블렌더툴 #blender #blender3d #블렌더강의 #zepeto #제페토 #국비지원 #부업 #부수익 #3d강의
'3D > Blender3D' 카테고리의 다른 글
| Blender: Instance - Domino[2] (3) | 2024.12.20 |
|---|---|
| Blender: Instance - Domino[1] (2) | 2024.12.19 |
| Blender:Instance[8] Material 2 (0) | 2024.12.17 |
| Blender: Instance[7]- Materials (2) | 2024.12.16 |
| Blender: Instance[6] (1) | 2024.12.13 |