Mesh Transformation에 대한 노드 입니다.
Any mesh, Cube 를 생성하고, Geometry Nodes를 생성합니다.

그리고 중간을 끊고, Grid 노드를 추가하면, (Grid Size, Vertices를 설정)

Cube가 Grid가 됩니다.

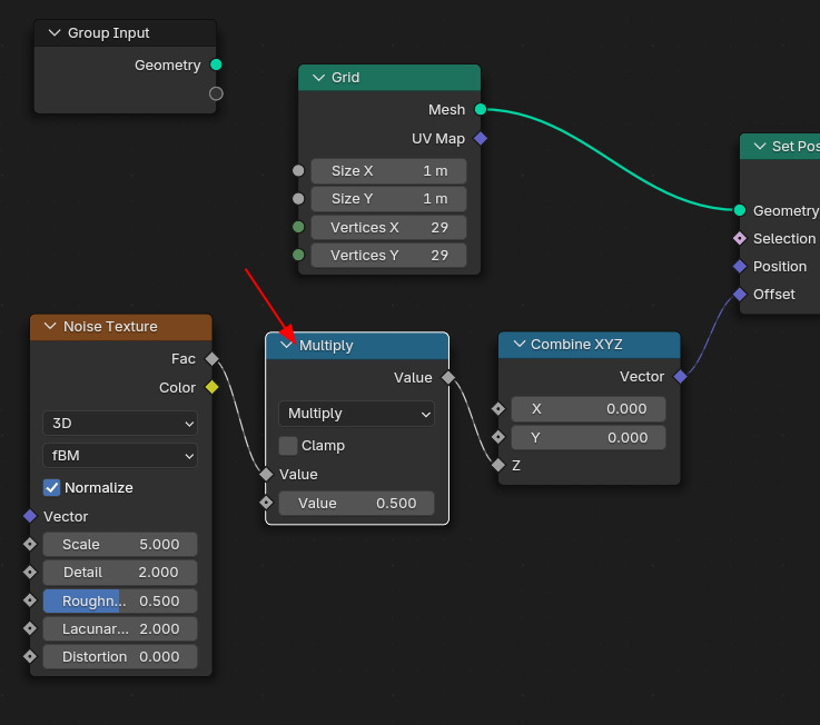
이 Grid 노드에 Set Position 연결하고, Noise Texture에서 Factor 값을 Z축으로 값을 받아서,
나머지 X,Y는 0 으로 한, Vector값을 그 Set Position의 Offset에 전달합니다.

그러면, Grid의 Z 축으로만, Noise Texture의 값을 받습니다. 너무 높낮이가 쎄다고 싶다면,

Multiply로 Value 0.5를 곱해주면 값이 줄어 들겠습니다.


정지된 상태인데, 이것을 애니메이션을 주려면, 기준이 되는 현재 Position에 Scene Time, Seconds 값을 더해줍니다. 시간이 흘러 가는 것을, Add 노드를 통해, 그 결과 값을 Noise Texture의 Vecotr에 전달해 주도록 합니다.

움직임이 너무 빠르면,

Multiply 로 Value 0.1을 곱해서 값을 10분의 1로 만듭니다.


Noise Texture의 Scale을 줄여서, 완만한 지형으로 만들어 줍니다.


그 결과는 아래와 같이.

🏆 국비지원! 수강료 무료!💸💸💸
👉 Blender로 나도 제페토크리에이터!수강신청 https://litt.ly/solongos
☕제페토 카페 https://cafe.naver.com/zepeto3d
#블렌더 #블렌더툴 #blender #blender3d #블렌더강의 #zepeto #제페토 #국비지원 #부업 #부수익 #3d강의
'3D > Blender3D' 카테고리의 다른 글
| Blender: Mesh Transformation[3] (0) | 2025.01.10 |
|---|---|
| Blender: Mesh Transformation [2] (0) | 2025.01.09 |
| Blender: Instance Domino Texture[3] (1) | 2025.01.07 |
| Blender: Instance Domino - Texture[2] (1) | 2025.01.06 |
| Blender: Instance Domino - Texture[1] (0) | 2025.01.03 |