세워진 도미노는 Z축, 윗면은 흰색인데,

누우면, 옆의 색으로 변합니다.

이것을 Color Ramp를 보면,

이렇게 보입니다. 누우면, ...

Realize Instances를 Off해 봅니다.

그러면, 이러한 결과가 나옵니다.

그래서 Realize Instances 삭제,

그리고, 새로운 노드, Store Named Attribute늘 생성하고, Vector로 전환, Position 노드를 만들고, Value에 연결합니다.

그리고 Point를 Instance로 전환하고, Name을 'geo_pos'로 명명합니다.

Shade Editor에서, Attribute를 호출 합니다. Type을 Instancer로, Name을 'geo_pos'를 호출합니다.

그리고 Mapping의 Location, Rotation, Scale을 3D View를 보면서 조절합니다.

적당히 크기를 조절합니다.


방향이나, 회전을 조절할 수 있겠습니다.


도미노가 누워도 윗면의 White가 유지 됩니다.

Mapping에서 값으로 조절하기에는 애매한 경우가 발생하겠습니다.

정확히, 도미노 그룹에 0,1 값으로 이미지 소스가 착 붙으면 좋겠습니다.

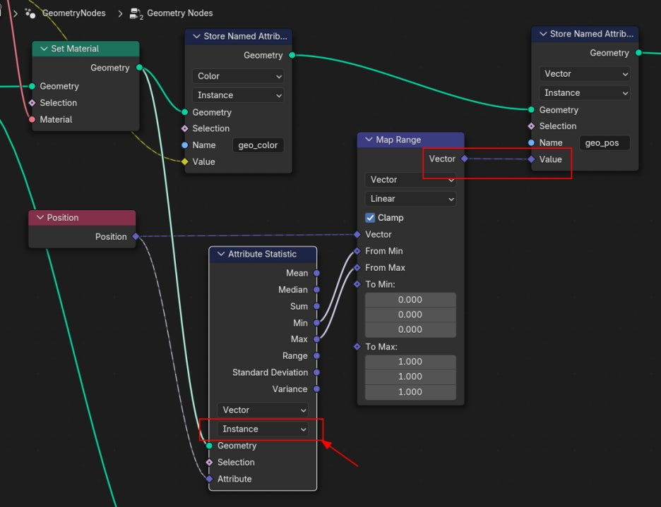
Attribute Statistic을 만들고,

Attirbut Statistic에 Set Material에서 Geometry를 받고, Position을 받고, 그리고 Min, Max의 값을 받을 Map Range 에서 0,1 로 변경해 버립니다.

Type을 Vector로 하고, Min, Max을 Map Range 0,1로 받습니다.

그 결과를 Stor Name Attribute 의 Value로 받습니다. 이렇게 이미지 소스를 0,과 1로 세팅되었습니다.

그래서 Shade Editor에서 Mapping을 할 필요가 없습니다. 잠깐 정지 시킵니다. (M키)

자 이렇게 착 들어갔습니다. 간혹 방향을 바꾸거나, 회전을 하고 싶다면,

Mapping값을 초기화 하고, 회전이나, 스케일의 마이너스를 입력해 조절해 봅니다.


🏆 국비지원! 수강료 무료!💸💸💸
👉 Blender로 나도 제페토크리에이터!수강신청 https://litt.ly/solongos
☕제페토 카페 https://cafe.naver.com/zepeto3d
#블렌더 #블렌더툴 #blender #blender3d #블렌더강의 #zepeto #제페토 #국비지원 #부업 #부수익 #3d강의
'3D > Blender3D' 카테고리의 다른 글
| Blender: Mesh Transformation [1] (0) | 2025.01.08 |
|---|---|
| Blender: Instance Domino Texture[3] (1) | 2025.01.07 |
| Blender: Instance Domino - Texture[1] (0) | 2025.01.03 |
| Blender:Instance-Domino-Material (1) | 2025.01.02 |
| Blender: Instance-Domino[7] (1) | 2024.12.30 |