Curve Control 2 [1]에서 이어집니다.

Subdivide Curve의 Cuts의 숫자를 조절해서 Circle에 Mesh Sourc(Chain)을 채웠습니다.
이것은 임의로 채움을 조절하는 방법 입니다.
다음은 좀 더 디테일하게 조절하는 방법에 대해 알아보겠습니다.

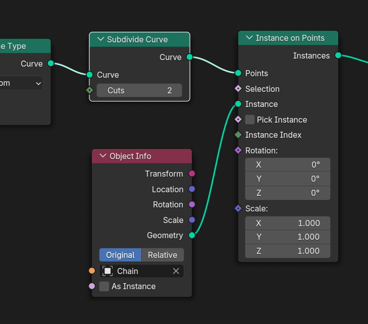
Mesh Source, Chain을 Duplicate Elements 노드를 이용해서 대량으로 복제를 하는데, Instance로 사용할 것입니다.(Point를 Instance로 바꿔줍니다.)
이렇게 연결할 때에는, 중간에 Geometry를 Instance로 바꿔줘야 하는데,

Geometry to Instance 노드를 이용해서 Instance로 전환합니다만,
아래에 Obejct Info 에서 As Instance를 On 하면, Geometry to Instance를 한 효과가 나타납니다.

Duplicate Elements에서 Instance로 전환하고, 그 결과를 Chain에 위치를, Set Position 노드를 이용해서 잡습니다. Duplicate의 갯수는 Amount 5개로 합니다. 위치를 테스트 확인하기 위해서, Duplicate Index를 Offset에 연결해서 보면,

Index의 값이 Offset의 값으로 표시됩니다.


X축으로 가지런히 해보기 위해서, Combine XYZ노드에 X축으로 나열해 봅니다.

X축으로 나열되었습니다. 자, 이렇게 Mesh Source가 배치되는 것을 확인했습니다.

각 Instance 의 간격을 줄이기 위해서, Math 노드 Multiply로, Value값을 줄이면, 간격이 가까워 집니다.


Duplicate Elements 노드의 Amount 값을 올리면,

50개가 X축으로 촘촘히 배열되었습니다.

이제, 이 Instance들을 Circle에 배열 해야 겠습니다.
Set Spline Type 노드 에서 나온 Curve를, Animation Path로 사용했던 노드 'Sample Curve' 를 생성하여, Position 결과값을 Set Position의 Position으로 연결합니다. 그러면,

Factor의 값을 올리면, Circle의 Path대로, Mesh Source가 움직이는 것을 확인할 수 있습니다.



이렇게 확인되었으면,
Mesh Source, Duplicate Elements노드의 Duplicate Index에서 값을 받은 Math노드, Multiply의 Value결과값을 Factor로 연결합니다.

그러면 ,Circle Path로 배열됩니다.

Duplicate Elements 의 Amount값을 올려서 Mesh Source 갯수를 더 많이 동원하고, Multiply의 Value의 값을 낮춰서, 간격을 줄입니다.

Circle을 보면서, Amount 로 갯수를, Value 로 간격을 조절해 봅니다.


🏆 국비지원! 수강료 무료!💸💸💸
👉 Blender로 나도 제페토크리에이터!수강신청 https://litt.ly/solongos
☕제페토 카페 https://cafe.naver.com/zepeto3d
#블렌더 #블렌더툴 #blender #blender3d #블렌더강의 #zepeto #제페토 #국비지원 #부업 #부수익 #3d강의
'3D > Blender3D' 카테고리의 다른 글
| Blender: Curve Control 2 [4] (1) | 2025.02.12 |
|---|---|
| Blender: Curve Control 2 [3] (1) | 2025.02.11 |
| Blender: Curve Control 2 [1] (0) | 2025.02.07 |
| Blender: GeoNodes-Index-Attribute Text (0) | 2025.02.06 |
| Blender: Curve Control Basic[8] (0) | 2025.02.05 |