Circle, Curve의 크기를 조절할 때 자동으로 Mesh Source, Chain의 갯수도 정해 지도록 하겠습니다.
그러려면, Curve의 길이를 알고, 그 길이를 Chain의 간격정도로 나눠주면 얼마의 갯수가 필요한지 결과가 나오겠습니다.
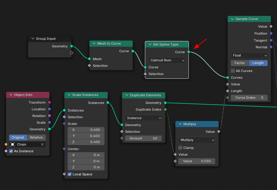
현재 Chain과 Spline의 상태입니다.

우선 Spline의 길이를 알아야 하겠습니다. Set Spline Type노드와 Spline Length 노드에서 값을 받아서 사용할 것입니다.

Sample Index노드는 Spline Length노드에서 값을 받아서, 'Index 0' 에서부터 읽은 길이Length 를 뒤어 노드에 넘겨 줍니다.

Sample Index에서 나온 Length의 시작과 끝의 값을 Chain의 간격의 값(0.03)으로 나눈Divide 의 결과값을 Duplicate Elements의 Amount로 들어갑니다.

Chain의 간격 값을 하나에서 통합하기 위해 Value노드를 사용할 수 도 있습니다.

Spline Length노드와 Sample Index노드로 사용했던 기능을 Curve Length 노드 하나로 처리 가능합니다.

결과는 Curve Length의 값에 맞춰서,

Mesh Source, Chain 갯수가 자동으로 설정됩니다. Mesh Circel의 크기를 줄이면 Chain수도 같이 줄어 듭니다.

🏆 국비지원! 수강료 무료!💸💸💸
👉 Blender로 나도 제페토크리에이터!수강신청 https://litt.ly/solongos
☕제페토 카페 https://cafe.naver.com/zepeto3d
#블렌더 #블렌더툴 #blender #blender3d #블렌더강의 #zepeto #제페토 #국비지원 #부업 #부수익 #3d강의
'3D > Blender3D' 카테고리의 다른 글
| Blender: Curve Control 2 [6] (1) | 2025.02.14 |
|---|---|
| Blender: Curve Control 2 [5] (1) | 2025.02.13 |
| Blender: Curve Control 2 [3] (1) | 2025.02.11 |
| Blender: Curve Control 2 [2] (1) | 2025.02.10 |
| Blender: Curve Control 2 [1] (0) | 2025.02.07 |