Trim Curve 노드와 Gradient Texture 노드 를 이용하여 마법진 같은 효과를 만들어 봅니다.
Mesh로 구성된 Circle과 Text를 준비하고,

아웃라이너에 확인을 하고,

Geometry Nodes를 적용하고,

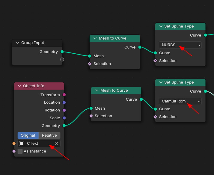
Ctext 는 Object Info로 불러 들여서 , Mesh to Curve 노드로, Spline Type은 Catmull Rom으로 하고,
외곽 원은 Nurbs를 선택 합니다.

CText 는 각진 모습이 부드러운 모습입니다.

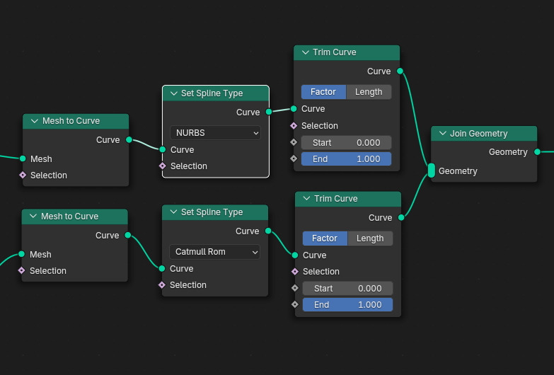
그리고 Trim Curve 노드를 배치하고,

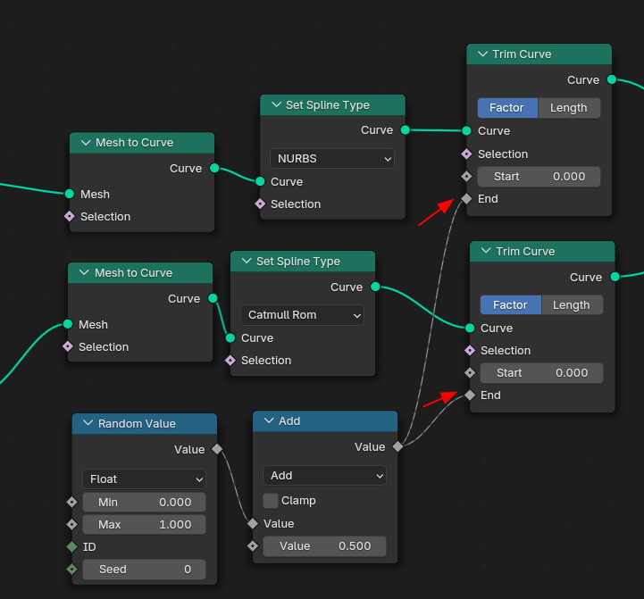
End값에 Random Value를 넣고, 중간에 움직임을 조절하는 Math 노드(Add)를 배치 하였습니다.

이러한 결과를...

Ctext를 확대해서 보면, Trim의 변화에 Curve가 꿈틀거리는 것이 확인됩니다.
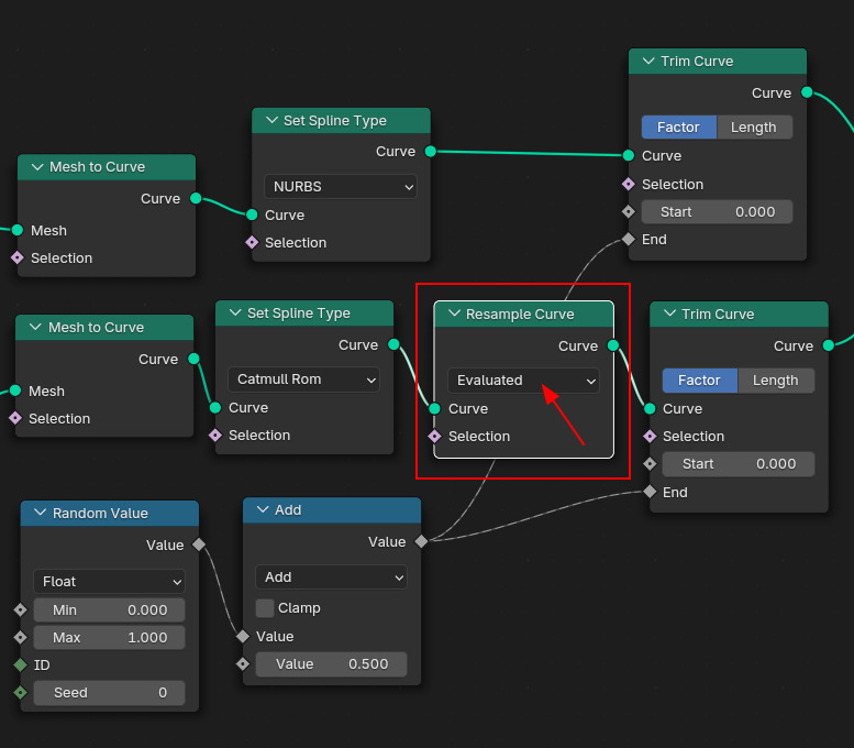
커브가 위치 고정이 된 상태에서 Trim을 하고 싶을 경우에는..

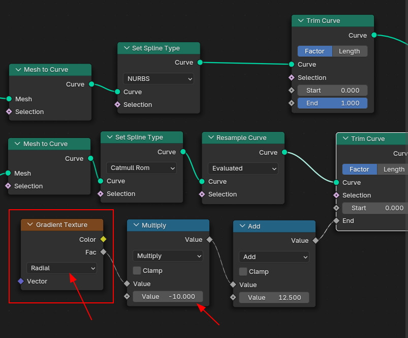
Set Spline Type 노드 다음에 Resample Curve를 연결하고, Evaluated를 선택하면...

Ctext의 모양을 유지한 상태로 Trim이 일어납니다.

외곽 Curve의 Trim의 방향처럼, 글자가 Curve 방향으로 사라졌다 나타났다 하고 싶을 경우에는...
Gradient Texture를 이용합니다. Type을 Radial를 선택합니다. (Radial Gradient 속도 조절을 위해서 Math(Multiply)를 이용하고, 애니 속도는 Math(Add)노드로 조절)

Radial을 확인하려면, Shader Editor에서, Gradient Texture를 아래와 같이 연결하고,

material preview에서 확인하면, 아래와 같이 Radial 상태입니다.

그렇게 적용된 결과 입니다.

🏆 국비지원! 수강료 무료!💸💸💸
👉 Blender로 나도 제페토크리에이터!수강신청 https://litt.ly/solongos
☕제페토 카페 https://cafe.naver.com/zepeto3d
#블렌더 #블렌더툴 #blender #blender3d #블렌더강의 #zepeto #제페토 #국비지원 #부업 #부수익 #3d강의
'3D > Blender3D' 카테고리의 다른 글
| Blender: Curve Control Adv 1 [3] (2) | 2025.02.27 |
|---|---|
| Blender: Curve Control Advance 1 [2] (1) | 2025.02.26 |
| Blender: Curve Control 3 [6] (2) | 2025.02.24 |
| Blender: Curve Control 3 [5] (2) | 2025.02.21 |
| Blender: Curve Control 3 [4] (2) | 2025.02.20 |