Voroni Texture 는 평면을 특정 점들끼리의 거리가 가장 가까운 점의 집합으로 분할 한 그림이라고
전 게시글에서 설명 했습니다.


무작위로 뿌려지는 점을 키워 보기 위해서 Color Ramp를 사용해 보면,

이렇게 점들의 위치와 영역을 확인합니다. (Color Ramp로 조절할 수 있습니다.)

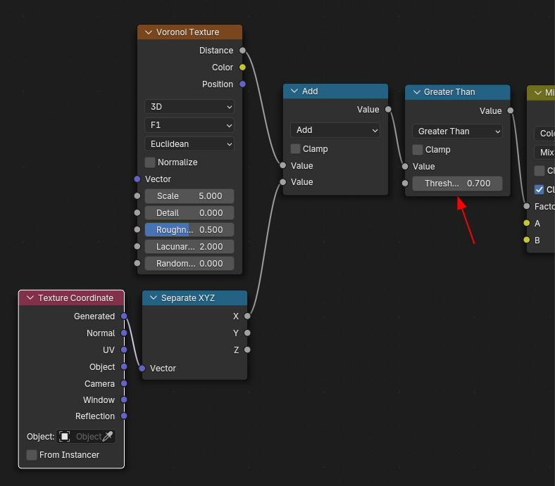
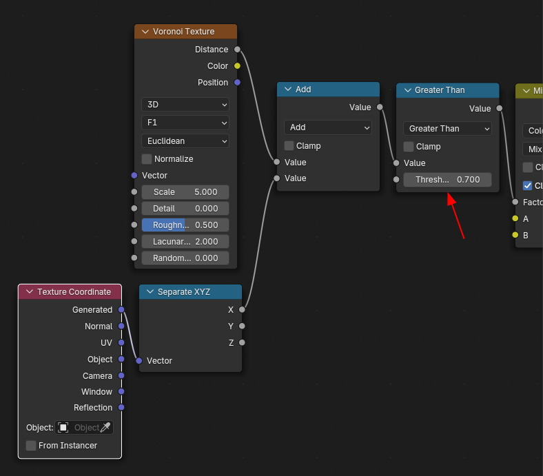
Color Ramp 또는, math 노드, Greater Than으로 사용하면, Threshold 를 0.5로 합니다.

또렷한 경계로 표시됩니다.

Color로 표시하기 위해, Mix를 연결하면,

이렇게 됩니다.

Voronoi Texture의 무작위는 Random 값이 근거가 되는데, 이 값을 0으로 하면,

Random이 없이 배치됩니다.

Feature Output 을 F2로 전환하면,

이런 패턴이 됩니다. (F2는 무늬가 겹쳐지는 듯해 보입니다.)

Feature Output 은 F1으로 돌아가고, Distance Metric 를 Manhattan으로 선택하면,

대각의 체크무늬 로 보입니다.

Chebychev로 선택하면,

그리드 같은 모습이 됩니다.

Minkowski를 선택하면,

아래와 같이 됩니다.

이렇게 나오는 패턴에, 변화를 주면, 한 축(X축)으로 그라데이션을 주면,

이러한 변화으 패턴이 표현됩니다. Threshold의 변화로 X축으로 이동하는 듯한 표현이 됩니다.


Voronoi Texture의 Scale의 값이 상승하면,

더 많은 패턴이 표현됩니다.

Separate 된 X축에다, math 노드 2개를 연결하여, 하나는 Add(더하기), 하나는 Multiply(곱하기)로 연결합니다. 그리고 Value로 조절합니다.





🏆 국비지원! 수강료 무료!💸💸💸
👉 Blender로 나도 제페토크리에이터!수강신청 https://litt.ly/solongos
☕제페토 카페 https://cafe.naver.com/zepeto3d
#블렌더 #블렌더툴 #blender #blender3d #블렌더강의 #zepeto #제페토 #국비지원 #부업 #부수익 #3d강의
'3D > Blender3D' 카테고리의 다른 글
| Blender: Node Editor [Fabric2] (3) | 2024.11.21 |
|---|---|
| Blender: Node Editor [Fabric1] (6) | 2024.11.20 |
| Blender: Voronoi Texture node[1] (4) | 2024.11.18 |
| Blender: Built-in Textures- Noise[2] (29) | 2024.11.15 |
| Blender: Built-in Textures - Noise[1] (22) | 2024.11.14 |