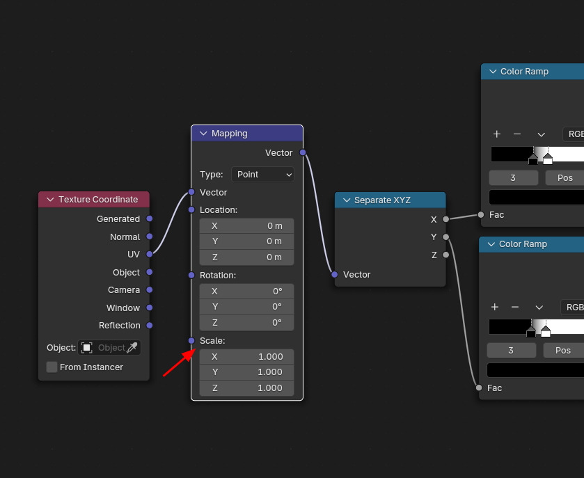
Fabric 1에서 만든 노드 구조에 Mapping 노드를 넣어서 Scale을 이용해 Repeat를 할 계획입니다.

Scale값을 높이면,
원본의 크기와 위치가 아래와 같이 됩니다.

크기가 1/10으로 줄어들고, 위치가 1/10 시작점 입니다.

이제 Vector Math node를 생성하고,

Fraction (소수? 등분?) 성격으로 전환합니다.

Scale 값 1에서는 원래 이 모습인데,

Fraction 성격에 Scale 값 10 에는 10등분 된 모습입니다.

그래서 이렇게 하면,

소스가 10 등분, 10회 반복되어집니다.

Scale을 6으로 정정하고, Mapping에서 Checker Texture를 생성해서 연결합니다.

Scale 6의 Checker Texture 노드의 상태 입니다. 마스크로 이용할 것입니다.

Checker Texture의 컬러(가급적 Factor를 사용할 것)의 값을 새로운 Mix를 만들고 Factor에 연결합니다.
새로 만든 Mix에 앞의 Mix 결과값을 A로 연결합니다.

그러면, Checker 의 Black (또는 White가 아닌) 부분에 Mix의 결과값이 보여집니다.

Color Ramp들 의 또하나 값을 Greater Than 노드로 연결하여, 새 Mix를 만들고, 이번에는 교차를 반대로 합니다. Y축이 위로 가고, X축이 아래로 가도록, Factor는 Y축에서 가져옵니다.

새로 만든 Mix의 결과물, X축 Color Ramp가 아래로 들어 갔습니다.

이것을 Checker Texture를 이용해서,

Checker의 특성을 이용해서,

Checker Texture의 특성을 이용해서 Facter를 가져오고, Color Ramp, X축 방향이 아래로 들어가는 소스를 마지막 Mix B에 연결합니다.

Mix를 하면 이렇게 교차가 됩니다.

Color Ramp를 0.5 자리에 값 1만을 두고, Linear로 합니다.


🏆 국비지원! 수강료 무료!💸💸💸
👉 Blender로 나도 제페토크리에이터!수강신청 https://litt.ly/solongos
☕제페토 카페 https://cafe.naver.com/zepeto3d
#블렌더 #블렌더툴 #blender #blender3d #블렌더강의 #zepeto #제페토 #국비지원 #부업 #부수익 #3d강의
'3D > Blender3D' 카테고리의 다른 글
| Blender: Geometry Nodes - Basic[1] (1) | 2024.11.25 |
|---|---|
| Blender: Node Editor [Fabric 3] (2) | 2024.11.22 |
| Blender: Node Editor [Fabric1] (6) | 2024.11.20 |
| Blender: Voronoi Texture node[2] (2) | 2024.11.19 |
| Blender: Voronoi Texture node[1] (4) | 2024.11.18 |