Curve to Mesh 에 Profile Curve에 Curve Line을 넣으면,

Mesh 로 표현됩니다.

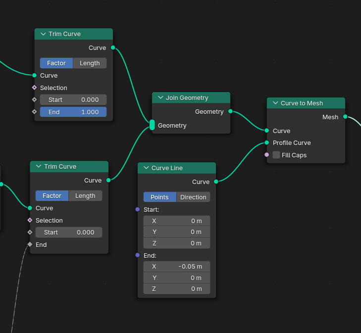
Join Geometry 로 합친 후에, Curve to Mesh로 전환하고, Profile 을 Curve Line을 받으면,

Face, Mesh 로 표현되며, Rendering에서 보여질 것입니다.

Halo 부분의 끝(tip)부분을 뾰족하게 하는 것이 좋겠습니다.
그러려면, Halo부분의 Spline에 Trime Curve 앞에 Set Curve Radius노드를 배치 합니다.

Radius 1m입니다.

Radius 3m. 이렇게 표현됩니다.

그리고 Radius에 Spline Parameter의 Factor 값을 받습니다.

그러면, Halo의 모습이 0에서 1로 표현됩니다.

Factor의 방향을 반전 시킵니다. Color Ramp를 이용합니다.

일단, 반대로 되었습니다. Color Ramp보다는 좀더 조절하기 좋은 Curve를 이용해 봅니다.

커브를 이용해서 직선이 아닌, 곡선으로 두께에 변화를 줍니다.

중간 부분이 좀더 두툼해졌습니다.

좀 더 두껍게 해주기 위해서 Math노드, Multiply(곱하기)를 해줍니다. Value 2 로, 2배로 두껍게 해줍니다.

Halo부분이 좀 더 두껍게 되었습니다.

🏆 국비지원! 수강료 무료!💸💸💸
👉 Blender로 나도 제페토크리에이터!수강신청 https://litt.ly/solongos
☕제페토 카페 https://cafe.naver.com/zepeto3d
#블렌더 #블렌더툴 #blender #blender3d #블렌더강의 #zepeto #제페토 #국비지원 #부업 #부수익 #3d강의
'3D > Blender3D' 카테고리의 다른 글
| Blender: Curve Control Adv 2 [1] (1) | 2025.03.05 |
|---|---|
| Blender: Curve Control Adv 1 [5] (0) | 2025.03.04 |
| Blender: Curve Control Adv 1 [3] (2) | 2025.02.27 |
| Blender: Curve Control Advance 1 [2] (1) | 2025.02.26 |
| Blender: Curve Control Advance 1 [1] (3) | 2025.02.25 |